Backup and restore database management

Backup and Restore Database Management

Introduction
Ingress is evolving to improve the user experience in order to navigate through the software easily. These enhancements have boosted the performance of Ingress. The interface of database management also has been improvised to allow the users to restore and backup database they need swiftly.

Benefit
For the latest release of Ingress, this following tips will assist and complement the first time user experience in engaging the basic backup and restore terms in Ingress’s Database Configuration

Process
To Backup
Step 1 – Go to System Settings Tab

 

Step 2 - Select Database Configuration. 
 
 
Step 3 - Click at Backup Options and select the module that you want to backup. Press OK when you are done.
 
 
Step 4 - Click at the Browse button and select the folder that you want to save the database to. You can also click Make New Folder if you want to create a new folder. Once done, press OK.

Step 5 - Click on the Backup button to initiate the backup process. 

To Restore
Step 1 - Go to System Settings > Database Configuration > Click Browse

Step 2 - Select the Ingress database and Click Open to choose the link

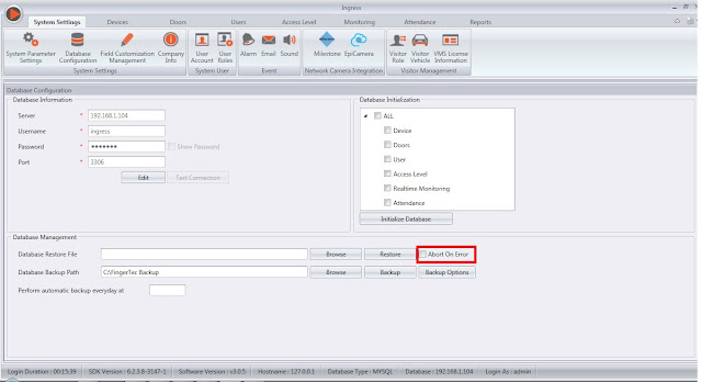
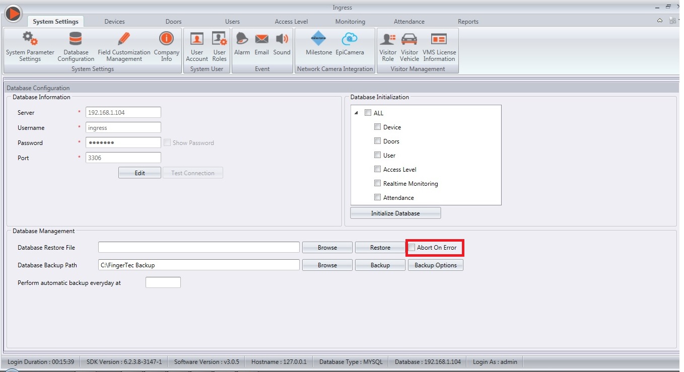
If you encounter an error halfway during the restoration process, you can follow the steps below. The error will halt the restoration process in Ingress software and the database restoration will not be completed. To resolve this issue, you need to untick the Abort on Error option and Click Pause Monitoring at the Monitoring tab before restoring the database.
 
Step 3 – Go to Monitoring Page and click Pause Monitoring. 
 
Step 4 - Go to System Settings Tab > Database Configurations and untick the option “abort
               on error”. 
 
Step 5 - Click the Restore button. Now you should be able to restore the database without
               any error.



    • Related Articles

    • How to Backup & Restore database in Ingress

      Ingress is an integrated access control management application that is a complete solution for centralizing, managing, and monitoring door activity in FingerTec access control devices. The management of your database in Ingress is integral; follow ...
    • How to Backup and Restore Ingress Database using a Third-Party MySQL Manager Tool

      Don't lose your Ingress data! Regularly backing up the database protects your software’s settings and content in case of a crash or hard drive failure. Backups let you restore everything quickly. Luckily, free MySQL management tools (GUI, admin, ...
    • Backup and Sending Your Software's Database Error Files for Troubleshooting

      Introduction Your software’s database file is crucial for us to simulate and troubleshoot your software’s errors and we will appreciate it if you can attach the database file in your email to us. The following steps detail on how to backup your ...
    • TCMS V2 Database Management and Housekeeping

      Introduction Any unmaintained database will be accumulating problems in one or more areas, which can eventually lead to poor application performance or even downtime, data loss and file corruption. When referring to computer program, housekeeping is ...
    • Managing User Data between Two Ingress Database

      Introduction In the case of any system, database management or database administrator are some of the important aspects to lookout for in the event of a hardware or software failures. Should any of these failures occur, the major objective is to ...